北京志远天辰科技有限公司-旗下
首页
如何购买?
产品展示
新闻快递
技术教程
下载钉钉客户端
正在优惠中,请咨询客服人员!
首页 »
产品教程
» ABAP webservice和log on对话框相关的实现细节调试
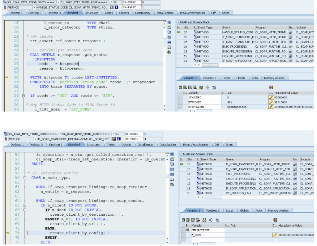
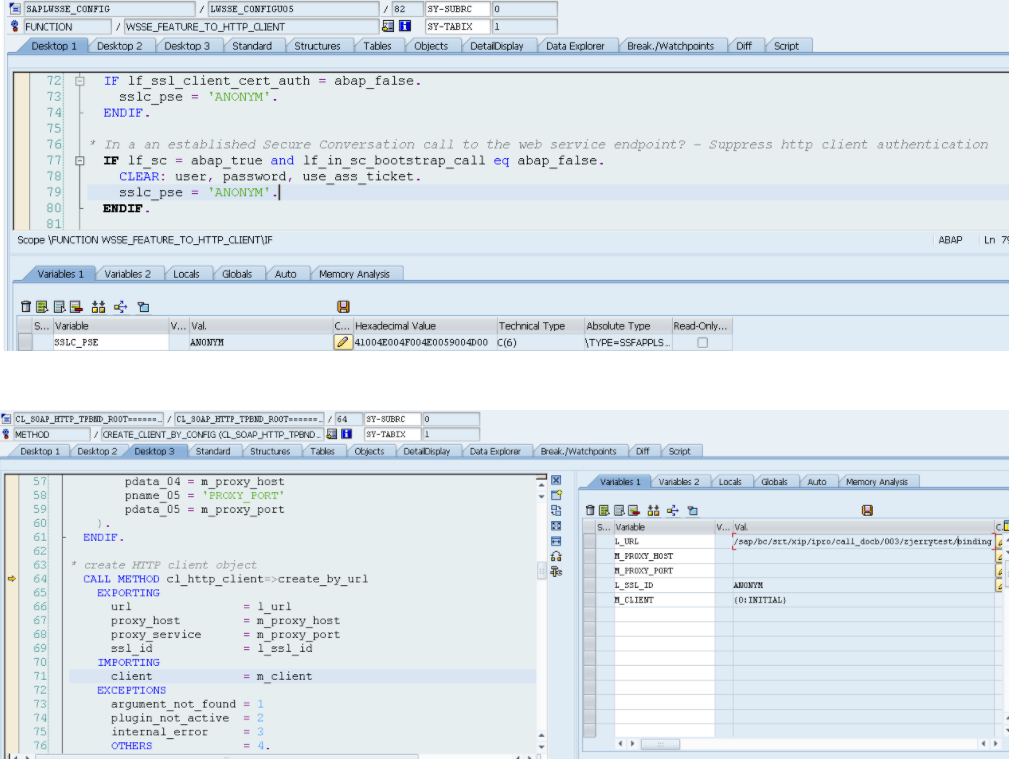
ABAP webservice和log on对话框相关的实现细节调试
作者:
钉钉硬件
分类:
产品教程
时间:2021-11-25 9:19
浏览:967次
简介:
ABAP webservice和log on对话框相关的实现细节调试
质量保证
热门文章
打卡提示不是常用手机怎么办?
钉钉考勤机如何连接/修改WIFI?
钉钉考勤打卡如何备注?
钉钉考勤机显示离线怎么办,怎么处理
钉钉考勤机人脸识别打卡打不上
钉钉考勤机m1Xpro使用设置教程
钉钉打卡成功为什么考勤内没有显示记录?
钉钉智能无线投屏盒子安装指南
钉钉M1X考勤机为什么刷脸打卡成功但没考勤记录?
钉钉考勤打卡闪退怎么办?
钉钉考勤机断电会影响考勤数据吗?
钉钉m1f人脸指纹考勤机打卡机使用教程,钉钉软件下载
钉钉时区不正确无法打开考勤界面怎么办?
钉钉考勤打卡为什么提示打卡无效?
钉钉考勤打卡显示不在考勤组怎么办?
日历
链接
北京优胜智连科技有限公司
天翼云代理
阿里云服务
阿里云代理
万网代理平台
创云互联